
4주 동안 밥 먹는 시간, 잠 자는 시간 줄여가며 정말 열심히 달렸던 것 같다. MVC 패턴으로 프로젝트를 진행하면서 업무 분담이 더 명확해지고, 디렉토리 관리도 효율적이라는 것을 느꼈다. 또한, 버그를 발견할 때 마다 유지보수가 수월하다는 것을 느끼기도 했다.
팀원들이 모두 각자의 포지션에서 최선을 다해줬기 때문에 데코레이팅즈 프로젝트를 성공적으로 마무리 할 수 있었다.
1) 프로젝트 시연 영상
2) 프로젝트명: 웹 기반 인테리어 쇼핑몰 구축
3) 개발기간: 2018.12~2019.01 -4주
4) 개발인원: 3명
5) 담당역할: 팀장, 백엔드
DB설계, 서비스모듈 개발, 공지사항 게시판, 페이징, Session, 검색, 마이페이지, 회원정보수정, 테스트&디버깅, error 페이지 처리
6) 개발환경:
| 구분 | 개발환경 |
| OS |
Window |
|
Development Tool |
STS, SQL Developer, eclipse |
|
Language & Development |
JAVA, jQuery, Ajax, css, JavaScript, JSP, JSTL, EL, Spring, MyBatis |
|
DB |
Oracle |
7) 개발일정

8) UCD


9) ERD

10) 논리적 설계

11) 물리적 설계

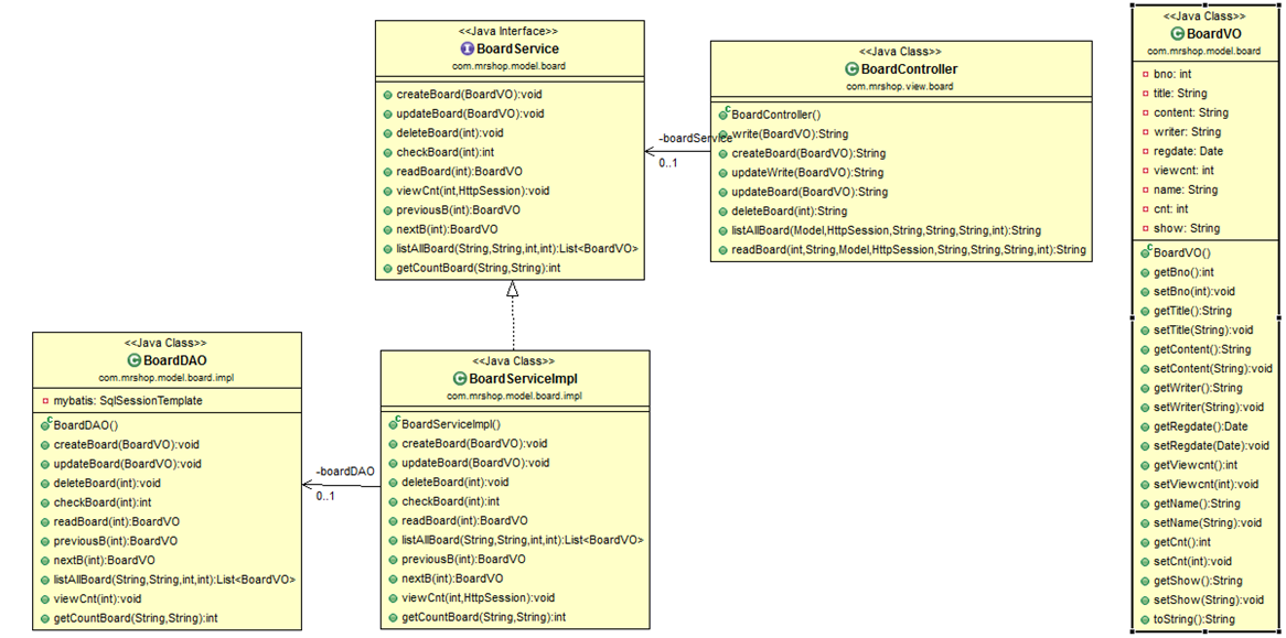
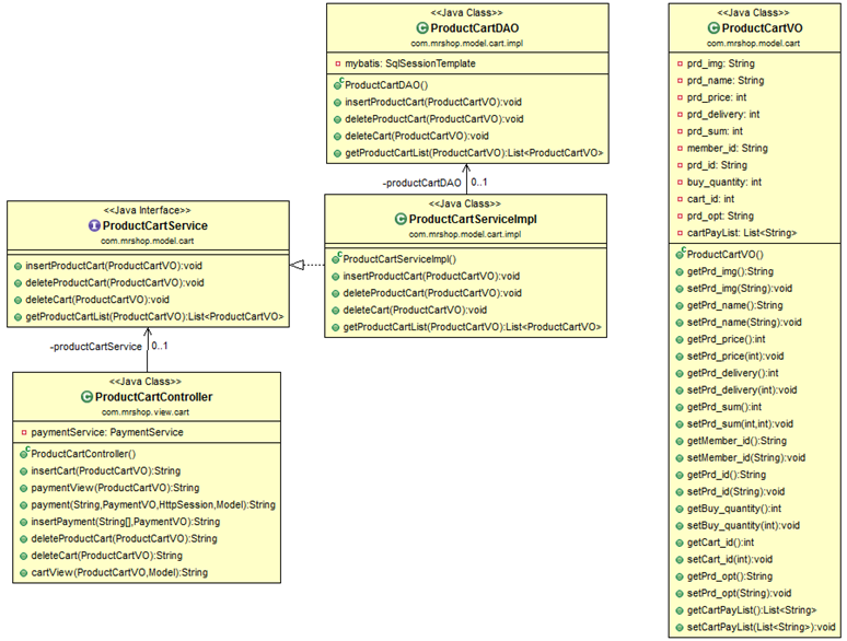
12) MVC 구조
회원 정보 아키텍쳐 / 공지사항 게시판 아키텍쳐


상품정보 아키텍쳐 / 장바구니 아키텍쳐


13) UI
















'포트폴리오 > 웹개발' 카테고리의 다른 글
| 주모(Jumo) / 막걸리 큐레이션 서비스 (1) | 2021.05.04 |
|---|---|
| 푸딩(Fooding) / 랜덤 음식 추천 푸딩봇 (0) | 2021.03.29 |
| 넘버원 / 사용자 중심의 학사관리 프로그램 (0) | 2019.08.11 |